What is Digma.ai?
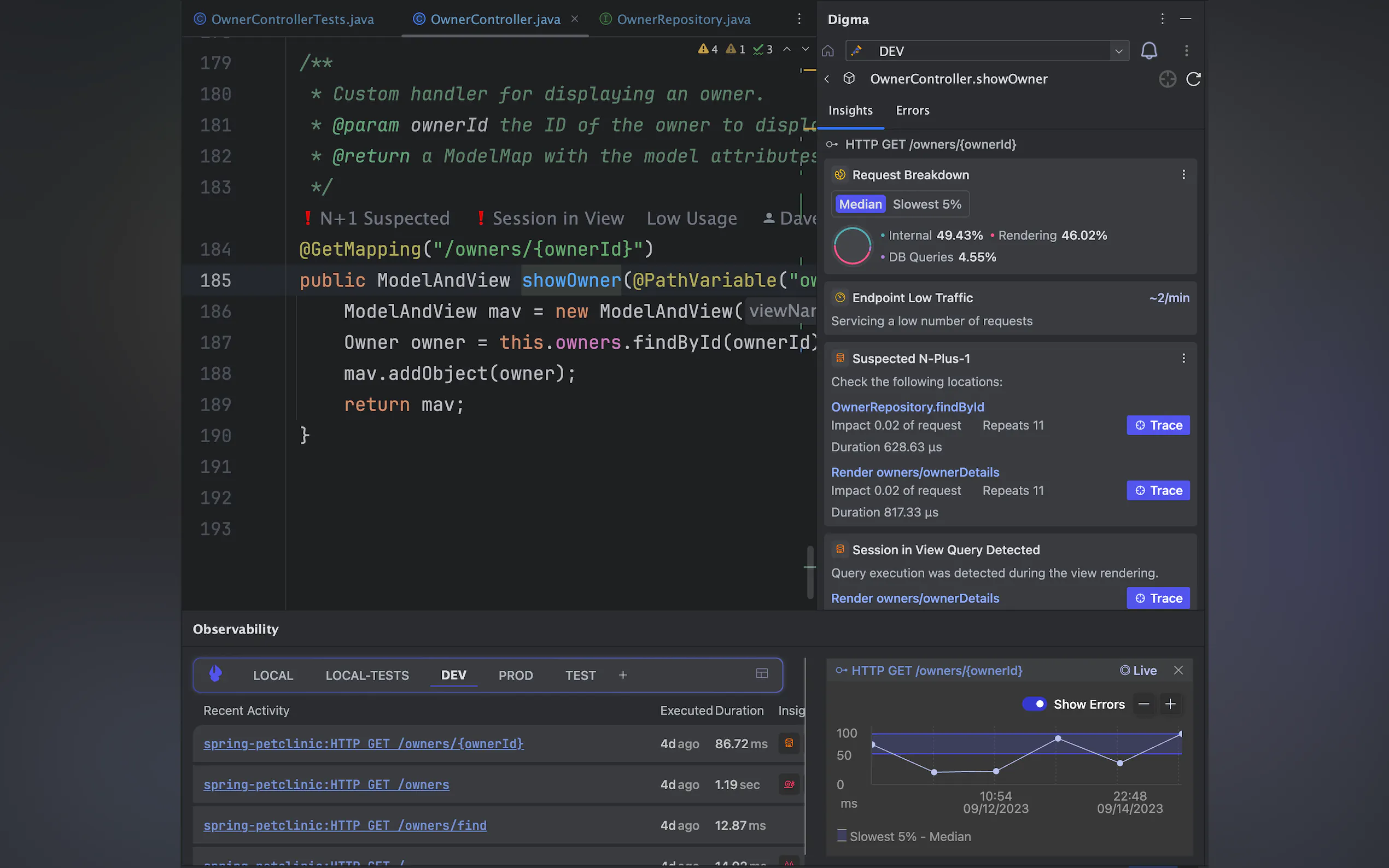
Digma.ai transforms how you code by providing real-time analysis right in your IDE. It catches mistakes as you write, offering instant feedback and suggestions. This tool is perfect for both beginners and seasoned developers. Say goodbye to annoying bugs and time-consuming errors. With Digma.ai, you can write cleaner code faster and elevate your coding experience. Make coding smoother and more efficient with this innovative AI tool.
Top Features
- Real-time code analysis
- Instant feedback on errors
- Integration with popular IDEs
- Suggestions for code improvement
- User-friendly interface
- Supports all coding levels
- Saves time and reduces frustration





